为深入贯彻落实国家教育数字化战略行动,主动适应人工智能时代高等教育发展新趋势,我校与超星公司合作,于本学期初全面启动了40门智慧课程建设项目。目前,项目建设进展顺利,已圆满完成首批15门智慧课程的开发与上线工作,标志着我校教学数字化转型迈出关键一步。
本次智慧课程建设是我校深化教育教学改革、提升人才培养质量的核心举措之一,旨在将现代信息技术深度融入教学全过程,构建具有东油特色的“人工智能+课程”新形态,为行业创新发展培养更多高素质、复合型人才。

首批建成的15门课程,不仅是教学资源的数字化升级,更是教学理念、模式和方法的系统性重塑。本阶段建设成果凸显四大亮点:
资源升级,内容提质:
完成在线视频资源升级改造,形成了更加系统、精炼、前沿的核心知识模块,为学生提供了更优质的自学素材。
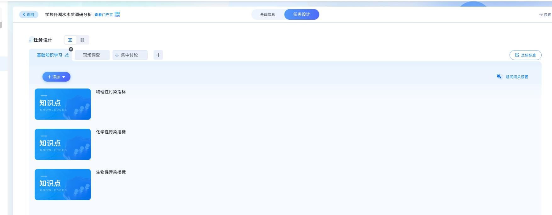
以环境工程专业的核心课程《水污染控制工程》为例,该课程的智慧化建设成果集中体现了我校课程改革的创新方向:
图谱赋能,结构重构:
课程建设创新性地基于超星平台的知识、问题、能力、思政等多元图谱,对课程内容进行了系统性重构与关联,实现了知识点之间、知识与问题之间、能力与素养之间的智能链接,为个性化学习奠定了坚实基础。






《水污染控制工程》多元图谱案例
AI驱动,教学智能:
充分运用AI技术赋能教学实施。课堂上,智能工具辅助开展互动与评测;课堂外,任务引擎驱动学生完成多模态、递进式的学习任务,实现了“以学生为中心”的智能化、个性化教学路径设计,显著提升了教学效率与学生学习体验。




AI助教示例
评价革新,数据说话:
变革传统评价方式,构建了基于学习过程数据的综合性评价体系。通过自动记录与分析学生的任务完成情况、互动表现、知识掌握度等,实现从重结果到重过程、从单一分数到综合素养的科学评价。

AI学情分析示例

知识图谱基础数据

学习地图统计
首批15门智慧课程的成功上线,为后续25门课程的建设积累了宝贵经验,也为在全校范围内推广智慧教学模式树立了标杆。下一步,教务处将组织系列培训与研讨,推动已建课程在实际教学中广泛应用与持续优化,并高质量推进剩余课程的建设工作,力争早日建成全面覆盖主干学科的智慧课程群,以教育数字化引领我校教育教学质量实现新飞跃。